MCI 1 - Praktikum WS 2002/2003

dienstags 15.15-17.00 Uhr, 503D
Interaktive Depotverwaltung Nächstes Treffen: 28. Januar 2003
Teilnemerliste


  1. Bedingungen
  2. nächstes Treffen 29.10.2002. Ihre Aufgaben:

Termine zum MCI 1 - Praktikum (Anwesenheitspflicht!):

Termine dienstags 15.15-17.00 Uhr Protokoll
08.10. Vorbesprechung  
15.10. Worum geht's? Portfoliomanagement, Depot, Börse, Anleger etc.
Diskussion über geplante Zielgruppe(n)
Analysieren der Basisfunktionen aus Benutzersicht
Diskussion über Vor- und Nachteile einer Server- oder Clientanwendung
15.10.
22.10. Analyse der Benutzerfunktionen, Entwurf interaktiver Bildseiten für die Depotverwaltung, Zielgruppe beachten 22.10.
29.10. Entwurf von HTML-Seiten. Bereitstellung auf Ihren MCI-Projektseiten. Funktionen und Informationsdarstellungen definieren und strukturieren. 29.10.
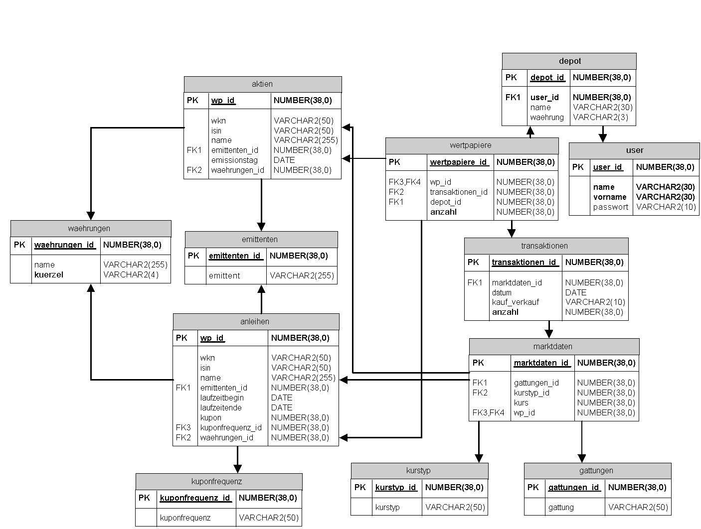
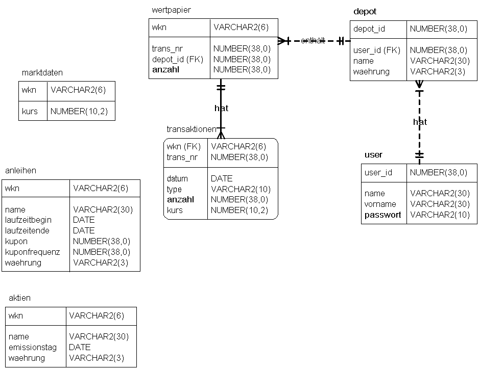
05.11. Datenbankmodell: ER-Entwurf5.vsd ER-Diagramm5.vsd ER-Entwurf5.gif ER-Diagramm5.gif  
12.11. Datenbankmodell
  • Die im besprochenen Modell definierten Tabellen habe ich in der Datenbank eingerichtet. Der Rechner heißt: fsygs15.inf.fh-koeln.de; wenn sie http://fsygs15.inf.fh-koeln.de im Browser eingeben, sollte sich der Tomcat auf dem Rechner melden. Die Datenbank heißt fsyg, und sie horcht auf Port 1521. Der Username und das Passwort lauten wie vereinbart.
  • Definition der Tabellen und Fremdschlüssel: ER-Source.vsd (Visio-Datei), ER-Source.gif (gif-Datei)
  • Entity-Relationship-Diagramm aus dem FK-Modell generiert und anschließend von Hand nachbearbeitet: ER-Diagramm.vsd (Visio-Datei) ER-Diagramm.gif (gif-Datei)
  • SQL-Code zur Erzeugung der Datenbanktabellen und Constraints, generiert aus dem ER-Diagramm: portfolioTabellen.sql (Textdatei)
Aufgaben zum nächsten Treffen
  • Erstellen Sie Use-Case-, Sequenz- und Activity-Diagramme in UML-Notation. Es ist sinnvoll, dazu ein Werkzeug wie z.B.Visio zu verwenden.
 
19.11.
  • Vorstellung und Besprechung der Use-Case- Sequenz- und Activity-Diagramme.
  • Aufgabenverteilung an einzelne Teams
 
26.11.
  • Vorstellung der Java-Server-Page-Technik in Verbindung mit Tomcat
  • Vorstellung der XML/XSL-Technik mit Java, Xerces und Xalan in Verbindung mit Tomcat
 
03.12.  
17.12. Bitte lesen Sie das nebenstehende Dokument vom 17.12.2002 17.12.2002.
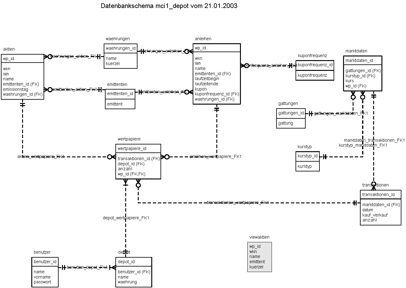
21.01.03 Aktuelles Datenbankschema der mci1_depot-Datenbank.
Anmerkung: Die Spalte "ANZAHL" in der Tabelle "WERTPAPIERE" wird eigentlich nicht benötigt. Nach unserer heutigen Diskussion kann dieser Wert aus der Tabelle "TRANSAKTIONEN" ermittelt werden.
Die Sequenzen und Trigger sind erzeugt.
Visio
gif

Letzte Änderung: 21. Januar 2003