Wahlpflichtfach Mensch-Computer Interaktion WS 2002/2003 |
Prof.Dr. H. Klocke |
Folgende Software wird in dem Projekt verwendet. Bitte besorgen Sie sich die Software aus dem Netz. Wegen der Größe möchte ich sie nicht auf den Webserver kopieren
| Termine | Themen | Unterlagen | Praktikum |
|---|---|---|---|
| 16.10.02 | I.1 - Kognitive Ressourcen - menschliche Informationsverarbeitung | ||
| 23.10.02 | I.2 - Abstraktion und Repräsentation, Benutzermodelle | Protokoll | |
| 30.10.02 | I.3 - Benutzungsmodelle | Protokoll | |
| 06.11.02 |
|
Visio-Dateien: Usecases ER-Source-Modell ER-Database-Modell |
|
| ISO 9241 | 10 11 12 13 | ||
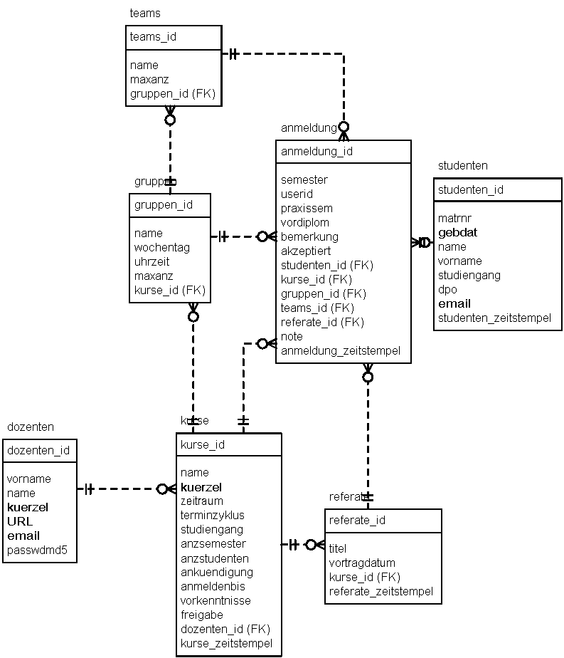
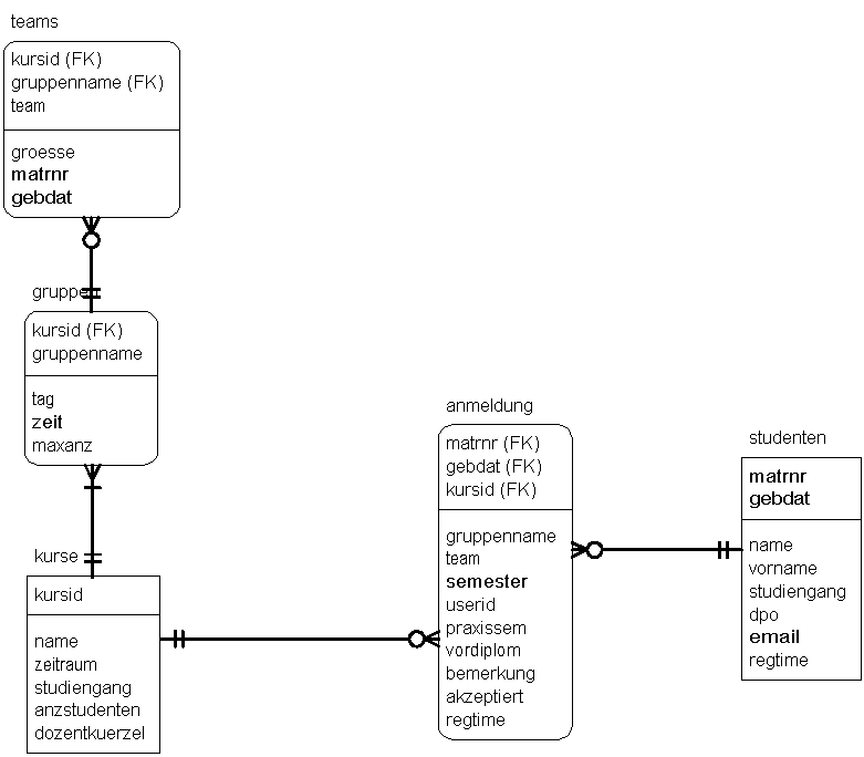
| 13.11.02 | Besprechung der Sequenzdiagramme, Zustandsdiagramme und des Datenmodells |
ER-Source-Modell (gif) ER-Database-Modell (gif) ER-Source-Modell (visio) ER-Database-Modell (visio) |
|
| 20.11.02 | Besprechung der Sequenzdiagramme und Use Case Diagramme. Änderung und Erweiterung des Datenmodells |
ER-Database-Modell (20.11.02) (gif) ER-Database-Modell (20.11.02) (visio) |
|
| 27.11.02 |
Änderung und Erweiterung des Datenmodells. Technische Realisierung. Beispielanwendung im Tomcat-Context. |
ER-Database-Modell (27.11.02) (gif) ER-Database-Modell (27.11.02) (visio) mci2_online.zip |
|
| 04.12.02 | Konstruktion eines Eingabeformulars unter Verwendung einer xml- und xsl-Datei. Das Beispiel wurde unter Cocoon getestet. |
mci2_online_xml.zip |
|
| 11.12.02 | Aus der Referatliste können Themen ausgesucht werden. |
|
|
| 08.01.03 | Software |
mci2_online.zip |
|
| 05.02.03 | Referate. Neue Software: Datenbank und Anwendung. |
05.02.2003.zip |
Letzte Änderung: 07. Februar 2003